文章摘要
本文介绍如何使用腾讯云Webify部署Hexo静态博客,以解决GitHub Pages国内访问慢的问题。主要步骤包括:准备已备案域名和Hexo源码,在腾讯云控制台新建应用并导入代码仓库,选择Hexo模板自动部署;如需自定义域名,则需添加DNS解析记录、申请SSL证书并配置CNAME,等待生效后即可访问。
有的时候博客内容会有变动,首发博客是最新的,其他博客地址可能会未同步,认准
https://blog.zysicyj.top
可点击链接
https://blog-1253652709.cos.ap-guangzhou.myqcloud.com//picgo/202401180921373.png解答疑问
之所以用腾讯,主要还是使用GithubPages部署国内访问太慢了,有兴趣可以看我之前的文章有详细介绍怎么部署。
今天主要说下怎么使用腾讯云部署静态博客,比如Hexo
前提
- 已备案的域名一个(如果不需要自定义域名就不需要)
- 本地能访问的Hexo源码
- 域名未开启CDN加速,如果配置过了,已关闭也不行,需要删掉
部署项目
https://console.cloud.tencent.com/webify/index
进来是这样子的,我们新建一个应用

这里选择一个源码托管平台

选择项目然后导入

选择Hexo模板,然后点击部署即可

等待一会后会生成一个tcloudbase.com结尾的域名,此时已经部署好了,后续代码提交会自动部署的,直接用这个提供的地址即可。

自定义域名
需要准备一个已经备案的域名
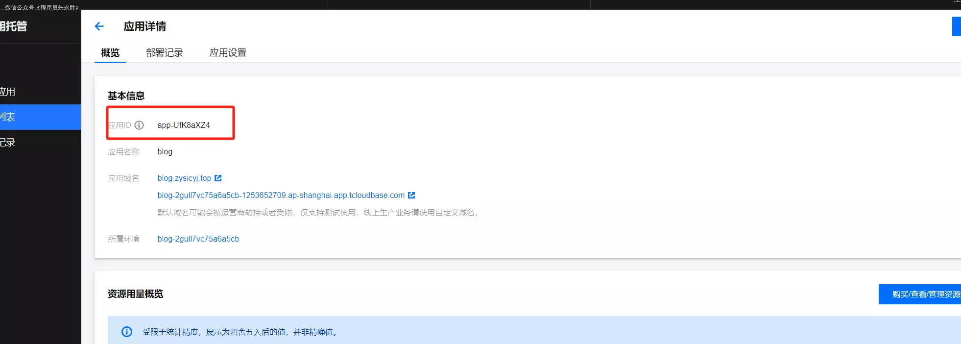
复制这个id

在域名解析中添加一条记录,把id替换为自己的即可,其他是固定的

在这里申请一个免费的证书

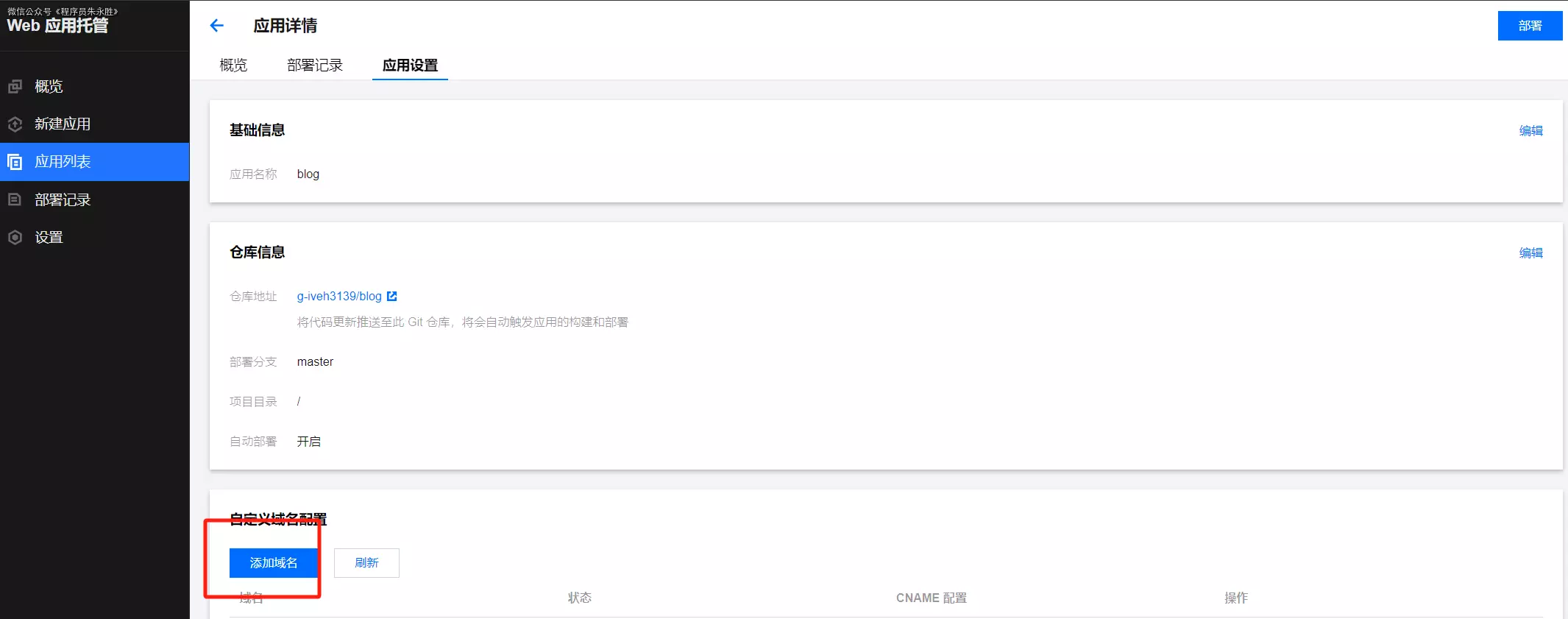
回到应用管理那边点击添加域名

注意要和证书一致,选blog.zysicyj.top那个证书

配置提供的CNAME到域名解析中

一般就是自己的域名+ .cdn.dnsv1.com

然后等待就行了,正常要十来分钟吧,就可以访问了
本文是原创文章,采用 CC BY-NC-SA 4.0 协议,完整转载请注明来自 小朱
评论
隐私政策
0/500
滚动到此处加载评论...


